# 游戏外挂编程如何系统学习
> 作者:[无忧无求](https://www.zhihu.com/question/23382807/answer/57144206)
我也来简单回答一下题主。
首先, 外挂是一门很大很注重实践的一门技术大类。
在这个技术大类之下还分很多小类。
一般来说分逆向,编写逻辑 这2方面
所谓逆向,也就是分析游戏的客户端,寻找相关功能的函数
而编写逻辑,如掉线重登,自动打怪,自动吃药 之类等等等。
但是实际上, 写一个挂,远远不止上述的2方面
比如说还要过游戏的保护,这个需要运用Window内核的知识。
以前的大神写挂都是单独一人完成的,这个需要懂的内容非常非常多。
我列举一下成为一个全能大神所需的知识:
首先,汇编的基础知识必须过硬,有良好的逆向经验。了解常用的数据结构(因为游戏的背包或者怪物之类的多用二叉树或者数组, 连基本的数据结构都不懂……那玩个蛋)
了解API,R3(Native API),R0(内核),Socket。熟悉一门编程语言(只会汇编也可以)
如果你能把上述的学精,就有成为大神(外挂类)的潜质。
————————-写着写着突然不想写了,以后再补充吧————————————–
竟然有人评论……那我继续写了。
如果是对编译原理比较了解的基友,应该就知道。
一个静态函数是一个固定的CALL,一个struct的结构内容都是用偏移可以算出来所有成员的。
所以逆向游戏客户端,分析出游戏中的某些功能函数的地址,再加以分析出所传递的参数,模拟调用。这样一个简单的功能就完成了。
当然,这中间还牵扯到其他不少的东西, 比如说必须熟悉结构,
举个栗子:
当你看到一个参数他的内存形式如下:
0x12345678:11111110
0x1234567C:11111110
0x12345680:11111114
这样的玩意,就很快可以联想到这是一个数组,还是一个vector。
这些除了要有逆向的功底以外,还需要有“逆向游戏的经验”, 因为游戏的参数都那德行,万变不离其宗。
除此之外, 游戏现在都有防多开的干涉。
在不谈驱动保护的前提下, 你需要熟悉Window的工作机制,特别是互斥的工作原理,当然,现在游戏保护不止是互斥判断多开,比如说进程路径重复,类名,窗口名,互斥,内存映射,判断文件是否存在等等之类的……所以你至少要把那本Window核心编程给看熟。
这方面的书籍, 我也没有太多的介绍, 现在有不少人是熟悉逆向,而不会过多的编程的“外挂作者”。 他们都并非靠对编译原理的理解去逆向游戏数据,而且靠“经验”去逆向游戏数据。
总的来说,我看他们都是在网上找教程看下,再加以练习,就能达到这个水准了。
那么接下来再讲讲编程这块。
因为需要稳定不需要过多的人工量去看的挂机,所以你需要写得非常“智能”,简化操作流程,还要把角色的伤害跟玩家相提并论, 此过程听起来很简单, 操作起来非常麻烦。
首先多线程你要懂吧? 比如说你必须无时无刻都在判断人物Hp低于某个程度就得啃药了吧?总不能每写一句代码就写if判断一次血量吧?
还有某些全局数组或者vector之类的多线程操作,比较基础的互斥啊,临界区之类的你要用吧?
总而言之,多线程这块就是麻烦!这类书籍我也就不班门弄斧了,想必各种大神的推荐应该更有力。
接下去还需要懂Native API。 就是俗称的R3. 亦是巨硬没公开的API, 需要用这层去隐藏自己的DLL,防止游戏的检测。 还有多开之类的,一般都在这层完成的。
你需要懂一点PE文件格式,把大部分的Native API的运行方法,调用方式给弄懂。
还需要懂Socket网络编程.
因为 你需要怎么“验证”自己,达到给工作室收费的目的,
还有你需要怎么“验证”自己,达到防止被别人破解的目的
当然,牵扯到socket了,我是看了,会socket的,大部分都会数据库操作的。
要嘛是MSSQL,要嘛是MySQL。 这个方便查询和管理。(这个数据库对写挂木有硬性要求)
socket无非就是粘包之类的,超时之类的判断。 赶脚不需要学到很深。
当然,如果你还要弄脱机挂,底层的TCP协议是必须会的。
还有加密和解密算法得杠杠的,逆向功底也要杠杠的。
我想下,编程这块应该就剩下个脚本了吧? 会一门脚本语言这个应该很easy。
还有应该懂一点算法, 比如说A*, dijkstra,之类的。
剩下就是Window内核了,就是俗称的R0,驱动层。
……
就先写到这里了……以后想多了再补充。
——————8.24号更新——————————–
有兄台问: 为何要精通汇编……
这……难道还有游戏的源码供你调试?
在木有游戏的源码下,只能看汇编……
有兄台问:现在外挂的行情如何:
我只能说, 没几年前那么好赚了, 几年前在DNF大火的时候,养了一大批中国的外挂作者和工作室。 但是现在的游戏,防得越来越严了。
新人最难的就是入门, 而真正赚钱的东西,都被各家的前辈捂得严严实实的。
哪怕你是一个编程高手,逆向高手。 当你真正写出一个挂的时候,会发现,玛德被封号了。 为何不稳定? 5分钟掉一次线? 为何总是跟不上工作室的需求, 不知道弄什么功能出来才是工作室所需的,而工作室本身就不是很懂技术,说的东西总是含糊其词的…… 恨不得直接可以刷软妹币到他们的口袋。
这个行业很讲经验, 对付封号的经验,跟工作室配合的经验,熟悉游戏的经验, 怎么才能用最短的时间,写出工作室最需要的功能。
顺便一提, 就是这些经验,都是需要时间的日积月累。 然而新人入门都倒在了这个门槛上,很少有人能够坚持个几年去不断摸索学习。
当然现在也有很多写挂的教程视频,请允许我对这种视频说一句:然并卵!
真正赚到钱的作者,根本不会去在乎那点小钱,也不会拿这种共享的心态去分享这些经验,这些经验对于他们来说就是收入,他们公开了这些经验,很多人知道,就意味着很多游戏公司的反外挂部门也知道, 那就是打破自己的饭碗。
知乎很多大神,有很多反外挂的大神,也有很多写挂的大神都混在这里(所以我才匿名,免得被认出来)
很多人进这行1年都能赚百万,有人5年都赚不到10万。 总是有高有低,有起有落的。
就如同在国家严打黑客前,当年的刷钻盗号,入侵教程如春笋般在各种网站上公开叫卖, 肆意挥霍的年代, 很多大神就是从那个(相对于现在这个年代的环境已经是超级好了)年代成长起来,以前是年代也是“相对”比较单纯,现在学渗透,不如以前的学习环境好, 但是长江后浪推前浪,后浪死在沙滩上,依然有人在这种国家要严打的环境下 还是成长到媲美 上一代大神的境界。
最后给各位读者一句衷心的劝言:
没有一颗沉得住寂寞的心,不要轻易进这个行业
没有一颗2年都赚不到钱的觉悟,不要轻易进这个行业
没有一颗坚强的心(偷摸拐骗在这个行业处处可见),不要轻易进这个行业
我也比较认同楼下的说法, :
技术的成长路线 全看个人,虽然这条路很偏,这门技术在“正统”的领域中,很少有用得上的。
最后总结一下这门技术, 是非常注重“实践”和“调试”,
如果想增强一下对语言底层的理解,逻辑思维的增强,调试功底, 可以稍微浅入这个领域去学习一下。
特别是调试功底~!
在木有源码,无法调试的情况下,甚至在不知道,出错是你的锅,还是游戏的锅。不知道为何运行一段时间崩溃后,疯狂查日志的寂寞。
这个行业 也确实是比较“浮躁”的一个行业,功利心很强, 大家都是向着利益看齐。因为利益而解散的写挂团队我也见过太多了。 可以这么说,写挂团队解散有60%是赚不到钱,35%是利益纷争,5%是其他原因。
———先写到这里,虽然木有大神在行业混了8年的经验,也曾呆过这个行业一段时间,比较了解。 也很乐意分享各种见闻(经验分享我就不说了:毕竟这是灰色产业,明目张胆的说,会坑爹的。)———————————
———–2016.8.24—————————————————–
嘿嘿, 好长时间没来更新了, 发现挺多赞的。 那就再更一发。
老夫来说一下, 如果要完成一个“完整的工作室内存外挂”, 需要什么功能, 需要哪些技术。
首先:老夫只拿我自己做过的例子来举例, 不代表其他人的做法也是一样
第一步: 写一个控制台。 我是用C#来写(MFC太烂了, 又长又臭。), 方便工作室操作, 一般是存放帐号,还有操作一些配置文件(比如说设置低于%? 就吃药, 设置了收货【邮件或者交易】角色名之类等等诸如此类)。 为了防止别人认出来, 就不丢图了。 老夫找一张类似的图片

基本就做这个玩意。 大部分都是读取配置文件, 做一些界面交互的功能。 写好List。 和一些界面操作之类的。
基本就是dataGridview操作, StreamReader, StreamWriter, 各种拖拉控件。 完事。
第二步:
然后老夫会用cpp写一个DLL。 用来跟C#的界面交互。 利用内存共享来和游戏的DLL交互信息.
基本这个就用到内存共享, CreateFileMapping, MapViewOfFile, OpenProcess, 诸如此类。 然后基本就是各种判断, 比如说掉线呐, 超时呐, 状态呐。 还有对在线帐号做各种判断操作, 比如说刷完 的角色要保存日志, 该删的删, 该留的留。 还要做登录初始化处理之类的。
第三步:
写注入(基本都有现成的, 为了流程规范! 还是单独列出来好了。 OOP思想已经祸害了老夫了)
一般常用的注入很多, 比如说APC注入,输入法注入, DLL劫持。 OEP改入口。 远线程注入。 无模块注入(一般是申请一块内存, 然后把整个DLL复制过去。 修复导入表,重定位后,加载dllmain), 还有驱动级的一大堆就不一一细说了。 注入方法五花八门,不管是哪种方法, 只要有效, 能防止游戏检测到,又可以用。 那就是一个成功的注入。
第四步:
逆向游戏功能(其实这个才是第二步,注入是第一步)
这里也分2种, 一种是先找遍历, 一种是先找发包
//
找游戏的明文发包, 这个可以大概说一下, 因为一般来说, 建立tcp连接, 都是需要connect, 然后send 或者 recv之类的。
但是一般来说, 基本都是send都是经过单次或者多次加密后的密文封包, 所以并没有太大意思, 有些甚至是搞了多线程, 一个线程检查一个全局队列之类的然后send, 另一个线程负责push。 比如说基三就是这样干的!
当然往上回溯之类的现在已经不怎么好用了。 这里面的篇幅太长太长了, 就不一一细说了, 因为里面还有很多小技巧的东西, 很多关于经验, 感觉之类的事。
//
遍历一般是指, 周围怪物, Npc, 技能, 背包, UI之类的。 从林林种种的数据结构中, 找到自己想要的数据。
比如说怪物是用树状结构保存的, 但是每一个CMonster 都是一个超级大的结构。 他里面还包含了很多类,结构, 也可能继承了N个类, 也有N个指针,N个虚函数。
很多我们都是不需要的, 所以需要一一细分, 比如说, 只要怪物HP,MP, 角度, 坐标,之类的。 像怪物的形状, 外形, 颜色之类的,我们根本不care!
//
然后就可以和明文发包结合了。
举个栗子, 使用技能函数
无法就是
static UseSkill(dwSkillId, dwTargetId)
{
send(…………)
}
所以你找到你明文发包的CALL。 那么你只需要在CALL头部下一个断点即可。
基本内容就是只要SkillId和TargetId,
比如说
卖, 也一般就只有NpcId, ItemId, Count之类的。 游戏不一样, 可能做法不一样。
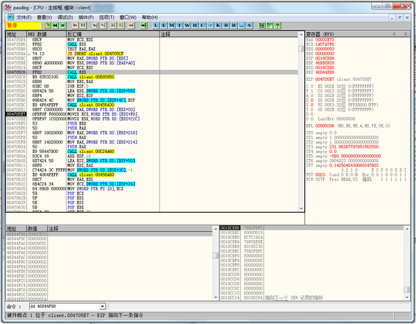
从这一步, 可以实现相当多的功能, 比如说自身的HP 就使用物品。 可以实现自动打怪,捡物, 做任务之类的……………… 这一步其实需要的功能很复杂, 但是技术含量我认为并不高。 时间做久了, 就是写业务逻辑的事。 第五步: 就应该来到脚本这块了。 如果是用lua写脚本的话。 那基本就是封装几个函数的事。 比如说交任务, 接任务, Move, Npc对话之类的。 反正大部分游戏不都那个尿性嘛?整天跑来跑去, 跟几个Npc对对话, 虐虐小怪, 跟Npc美女谈笑风生。 这块就是体力活了。 第六步: 把控制台, 控制台DLL, 游戏DLL结合起来。 比如说血量控制呐, 超时判断呐, 怪物过滤表之类的要与控制台交互起来。 第七步: socket, 要给工作室写收费系统。 这一步工作量也不少。 前面几步是跟游戏斗智斗力, 这一步是跟破解者斗智斗力, 比如说有很多阴险的检测. 什么删系统, 格式化之类的。 第八步: 基本这一步就可以到封号的步骤了, 以前游戏封号五花八门, 也有很多规则可循的。 比如说某个区域就检测加速, 某个时间段就检测一次。 检测到就晾个几天再把你封号。 还有CRC校验代码段, 上传DLL, 按键检测, API检测……………… 我说几个例子, 某游戏, 就在检测你模拟鼠标, 比如说正常人的鼠标, 是有轨迹的移动过去的。 他就给你检测你的鼠标是否“瞬移”出现在某处, 还有键盘的按下和弹起时间, 太快了要遭殃!(这种都有权值的, 大意就是分数。 超过及格线, 基本就晾个几天就必封了!) 比如说还有堆栈回溯, 查看调用CALL是否在本模块中……………… 据说TX跟暴雪 学了一个新招, 做一个Loader加载器。 然后随机从服务器下载一段shellcode。 然后运行这段代码, 把结果返回给服务器。 本地毫无痕迹! 而且下载回来的代码全部是vm混淆过的。 咳咳, 里面还有各种奇招, 就不一一阐述了! 回头一想, 也发现漏了很多步骤, 比如说TX的就有TP保护。 盛大网易的有HS和NP保护。 所以还需要驱动层说。 比如说TP是DebugPort清0之类的。 NP老版本可以解密配置文件剥离。 还有重载内核, 用VT, 自己重写异常处理之类的一大堆手段可以过保护。 也有游戏多开没说, 还有隐藏自身这块也没说…… 发现写了N多了。 就先说到这里了。 有空下次再更新! 赞多了再更! ----------2016.4.18-------------------------------------------------------- 长夜漫漫, 无心睡眠。 那就来更一发吧! 这次直接上教程和代码(用TX的某游戏来演示, 只进行技术研究, 禁止用于非法用途! )  祭出CE! 开始从人物HP下手  开始找小怪攻击自己来掉血  找到了! 索引第0,1,3个是当前HP 2,4是MAXHP 接下来打开OD! (怎么附加进程这里略过……这个又可以说一个一本书那么厚的文章的如何对抗TP反调试)  0x2E70=11888(因为已经回满血了)  下一个硬件访问断点!  ```ca65 004705E1 8B87 C0000000 MOV EAX,DWORD PTR DS:[EDI+C0] ``` 从这句代码可以看出, 这个角色当前HP 是 EDI + 0xC0. 那么你可以猜EDI就是当前人物角色指针.  那么我们继续回溯这个指针是怎么来的!  ```ca65 00470588 8BB8 80000000 MOV EDI,DWORD PTR DS:[EAX+80] ```  继续往上翻。 就可以得出人物血量= \[\[\[11B0A9C\]+34\]+80\]+0C0  这里11B0A9C 是一个全局静态类 如果对C++这块稍微有点了解的就知道了。 这种情况不过是类里面有类/结构 变量/指针 比如说 ```cpp class CBns2 { ........... } struct strcut1 { ........ } class CBns1 { ....... ....... CBns2 CBns2_; strcut1 strcut1_; CBns2* pCBns2_; strcut1* pstrcut1_; } ``` 当然也不一定是这样的。 推测罢了。 // 注意, 这里的11B0A9C 是静态指针, 一般来说是不会变的。 如果会变的。 他有可能是属于DLL的全局指针, 因为win7有地址随机。 所以不能这样直接写。暂时先说这个情况 // 把DLL注入到游戏的情况下, 否则只能用OpenProcess + ReadProcMemory的方式读取 然后就可以写代码来实时获取人物血量了! ```cpp DWORD ReadDWORD(_In_ DWORD dwAddr) { DWORD dwValue = 0; if (!IsBadCodePtr(FARPROC(dwAddr))) dwValue = *(DWORD*)dwAddr; return dwValue; } DWORD WINAPI _WorkThread(LPVOID lpParm) { while (true) { DWORD dwHp = ReadDWORD(ReadDWORD(ReadDWORD(ReadDWORD(0x11B0A9C) + 0x34) + 0x80) + 0xC0); ::Sleep(100); } return 0; } ``` 这里就可以获取到人物HP了! MAXHP略过, 方法同上! 接下去就可以继续逆向游戏功能 比如说要做一个吃药的功能。 当HP < %50的时候, 就自动吃药. 伪代码如下 while(true) { ::Sleep(100); if(GetPercentHp() < 50 && ExistItem(回血道具) && GetItemCD(回血道具) == 0) UseItem(回血道具) } ……不知不觉已经凌晨2点了。 下次有机会再把上面的逆向和代码写完。 记得点赞! ////////2016.6.14/////////////////////////////////////////////////////////////////////////////// 继续更! 接下来做找明文发包CALL。 一般游戏处理是 明文打包->加密包->send
过程略……发包就在这里

啃一瓶药.
下断点!

从调用堆栈可以看到调用的函数地址

然后一个一个分析参数。
首先逆向游戏是需要先对游戏的数据结构有一定了解才能模拟调用。
比如说这里的
PUSH 30
CALL 00CDF02E
就是申请 0x30大小的内存大小嘛

然后从这一层可以看到代码大概如下, 只要把0x30的参数按原来的形式填进去, 就能send
那个10002从其他地方分析(略)可以得出, 1是指背包位置, 最后一个2是指类型。 2是指背包.
所以如果背包第二个物品就是20002, 背包第三个物品就是30002.
EAX >> 0x10就是获取背包位置
申请的内存是MOV ESI,EAX.
所以MOV WORD PTR DS:\[ESI+10\],AX
就是
*(WORD*)(ESI + 0x10) = 背包位置;
然后接下去看看别的参数

先将申请的内存清0

可以看出来这个0x30大小的数组内容是这些.
基本上就是0x10是填物品位置。
然后0x28和0x2C填0xFFFFFFFF
然后干货就是0x18,0x1C,0x20了
然后接下去继续返回上一层继续找EBX的来源会发现他其实就是\[\[\[11F57AC\]+34\]+80\]
所以
*(DWORD*)(ESI + 0x18) = \[\[\[\[11F57AC\]+34\]+80\]+8\]
*(DWORD*)(ESI + 0x1C) = \[\[\[\[11F57AC\]+34\]+80\]+C\]
至于0x29嘛, 刚刚准备写的时候发现

算了。 就写到这里啦。
感觉下次得上欧美服或者韩服去才行。 国服真是越来越难调试了。
// by 7.29
想要我私信的自己先想好问什么问题好嘛?
前面一大堆人我都私信过了, 结果一大堆都是连问问题都问不清的人, 剩下的一堆就是无视了我的私信。
最后还有1个想让我教他的,我也教了差不多2个星期。 结果两天打渔三天晒网.
劝各位一句:只要是学编程相关的, 自认不是天才的情况下, 还是老老实实每天敲8个小时代码(看书), 不然你这样学到30岁都不知道能不能学有所成。
// by 8.13
我挺可以分享行业见闻的, 但是不代表也可以分享我个人的隐私, 跟其他人交流过经常都问你赚了多少钱, 搞了哪些游戏之类的……等等诸如此类的问题, 我拒绝回答敏感性的问题!
// by 8.17
论如何修改魔兽3的攻击为混乱攻击, 护甲是神圣护甲

改成

0x1:
在做之前要想好’切入点’, 就是游戏在哪会调用到攻击类型这个玩意呢?
比如说可以在使用技能(包括普通攻击)之后, 造成伤害之前是需要获取的。
但是也不好入手, 因为使用技能的判断太多了, 不好区分。
又或者说。 可以这样!

把鼠标放到攻击上面, 他’应该’会获取当前的攻击类型,然后转换成Text -> Update 到界面
, 好, 接下去就试试这招!
………………
但是在获取这个攻击类型之前, 还要获取一个东西, 就是获取该英雄的Object.
如何在茫茫人海里面把该英雄找出来, 因为每一个英雄都有自己的攻击种类, 所以第一件事就是要找到自身的Object指针!
从人物HP入手, 买点装备丢装备来达到人物HP不断变化的目的. 最终找到了

一个是HP一个是MAXHP
随便掉点血就知道第一个是HP, 第二个是MAXHP.
附加OD, 在HP下访问断点


看上一层,
“`asy
023C8C1B |. 8BBE 48020000 mov edi, dword ptr [esi+248] ; HP
“`
ESI就是人物指针. 往上回溯, 看下ESI是怎么传递的
一直翻啊翻, 翻到函数头了

ESI=ECX. 一般ECX或者ESI传递的, 都是this指针, 就是类指针.
比如说 Class::AAA() 里面默认有一个参数传递this指针. 汇编自动生成, 但是代码省略.

同理, 顺便做个记号, 因为你总不可能记0x????? 老夫记忆力不行.

继续回溯!

函数头

继续回溯

发现了这样! 很明显就是一个递归嘛!
先不管这个递归, 直接先找到上一层, 因为如果你一直卡在这个递归里面, 万一你上一层也是N个递归或者说是一条死路呢? 所以你得先寻找到根源, 再做详细分析!
继续函数头部下断点, 那么你会发现

他的\[ESP\]=266E02B

也就是这里. 所以要过滤这个!使用条件断点!
\[ESP\]!=266E02B


总算找到Base了.
那么我们再来分析这个递归

好了。然后就可以动手了写代码了.
首先因为这个RootBase是在DLL里面的, 因为DLL的加载地址不同, 所以解析出的Base也不同, 这个需要知道PE文件的如何计算偏移的。
我就直接粗暴一点, 暴力搜索内存




MFC做个注入DLL…… 不要问我为嘛用MFC,因为它是VS自带的,方便立马用。反正关了灯都一样.


随便写一个。 不要太讲究了。
编译! 注入! 测试! 结果如下:

好啦。然后发现了辣么多个Base, 然后找名字!
从名字入手. 这个英雄叫’虚入梦’. 顺便这个游戏是UTF-8编码(略过如何求证的).
所以这个英雄名称对应的编码是=E8999AE585A5E6A2A6

打开CE, 搜一下

务必要记住把 扫’只读’内存勾上
然后直接一个一个修改这个Text, 看下哪个是对应的名称. 比如说

手动修改一个


运气好, 第一个就是。
如果没变化, 那就一个一个往下改。 记得如果不是的话, 要改回去. 再改下一个。
也可以用二分”修改”(查找)法, 直接一次性改一半. 如果不存在的话, 那肯定在另一半。时间复杂度O()=O(logn) 必须学以致用!!!
接下来就是开启OD, 附加游戏.

下一个访问断点.

断下来了, 就是一个字符串循环复制, 返回到上一层CALL

eax就是人物对象指针. edi就是一个缓冲区, 把人物指针的Name复制到缓冲区.

继续回溯

这个CALL就可以用了。
“`asy
PUSH 0x200
PUSH Buffer
MOV ECX, pObjectPointer
CALL 235F640
“`
然而我在观察地址的时候, 就观察出来

因为他们2个地址是一毛一样的!

ECX=\[ESI+238\]
0DDF3CC4=\[14C90088+238\]

其实往上跟也有可能可以关联起来, 但是我懒得继续回溯了……

所以……



发现了有些地址可能是其他分类的吧?
分类判断懒得写了。 干脆


结果就是

好啦。 至少有一个是对的.
因为刚才游戏不小心被我弄崩了。我就顺便重开而且换了个游戏.
暂时目的达到了. 获取到当前角色. (遍历所有英雄小兵之类的暂时没这个需求,不做)
下一步就是修改攻击种类:

按照刚才的步骤, 搜索显示的Text

2分搜索大法好, 3次即可到达。
下访问断点

惯例的字符串复制操作, 返回到上一个函数!

EAX就是Text,

上面的MOV EAX, \[ESP+14\]. 就是从上一个函数传递过来的参数. 返回去看好一下.
上一层CALL看参数

第一个参数
第二个参数

就是上上张图, 就懒得复制了
第三个参数


就是这个玩意。 那么我们要找的是种类。 也就是第二个参数=\[ESP+0BC\]
然后往上分析……过程略, 多断点几次的事, 我就不废话了。
然后往上慢慢下断看参数, 直到……


mov edx, dword ptr \[esp+10\]
mov ecx, dword ptr \[edx+2ADD3B0\]

接下去就找\[ESP+34\]

既然这样, 那么我们试试.
首先

所以 \[0F923CC4\] + 1E8 = EDI
EAX = 攻击种类 = \[EDI + 0 * 4 + 0xF4\]. (已经探明EBX=0)
所以……

我们换一个有混乱攻击的号就知道。 混乱攻击的时候。 这个值是=5的。
所以我们改成5试试。

嘿嘿!
然后是不是有效。 最上面的那2张图有数值测试!
顺便…… 肯定是联网无效的, 因为有数值校验的。可以单机爽一下!
而且……哪怕你用各种作弊图, 暂时老夫还没发现哪个可以改攻击类型!
神圣护甲同理, 我就多此一举了。
还有几张图顺便贴了


这篇文章到这里就结束了。 以后在这篇文章也不会更新技术类的话题了。
顺便!
不知哪位英语比较好? 最近学英语陷入死循环, 各种不爽背单词, 但是不背也不行。 有没有能拯救我……必有酬谢!
很多人都问怎么学, 其实嘛
[『求助问答』](//link.zhihu.com/?target=http%3A//bbs.pediy.com/forumdisplay.php%3Ff%3D20)

我并非推荐你们去参加培训, 而是这里有课程目录。
按照这个目录去学就好了。
例如:[游戏安全工程师培训介绍-WebMaster-15PB信息安全教育](//link.zhihu.com/?target=http%3A//www.15pb.com/portal.php%3Fmod%3Dview%26aid%3D10)
老夫的git项目,无聊的时候写的LOL刷金币。 可以参考一下。
强调一下: 只做技术交流。 不要瞎搞!
[GitHub – VideoCardGay/LOL_China](//link.zhihu.com/?target=https%3A//github.com/VideoCardGay/LOL_China)
其实学习这玩意的路线,强烈建议有一定的编程基础,如果从0开始的话, 路只能 歪着走。
举个例子,在业内 有个称呼叫“_**数据手**_”, 也就是只会逆向游戏的数据, 但是对于一些编程知识一窍不通, 就说简单的注入, 脚本交互,内存管理, 线程操作, 更别提外挂是一个很大的工程(我是指能刷钱,能做主线,能打副本,能做socket网络验证)。
我还记得以前在贴吧开过一个科普贴,谈到DNF所有的“**变态功能**”(指秒杀,倍攻等)都是利用了**漏洞的原理**,根本是服务器和客户端计算校验不严,或者没办法把所有伤害运算放在Server上才让你**有机可乘**, 但是就有“**数据手**”来跟我扯一些就基址+偏移 改一下就好了, 逆向一下改某段代码就好了(**连Hook这样的词都说不出来**), 茴字的一种写法都说不上来。
学习要是带有目的性的, 要是业余爱好学习一下,不打算深造, 这样歪着学习法并没有什么不妥。 并不是说所有人都要往着专业的范畴去学习, 就好像我想学习一下摄像和后期来装一波而已, 需要我从0开始学习PS,各种数码基本知识,光照的各种应用等等等吗? 你又不是想当摄影师, 搞那么多花里胡哨的。
给各位想自学的人一点学习方向的建议。
一般分2种, 一种是为了编程而学外挂, 一种是为了学外挂而编程。
第一种就是以编程为主, 对外挂技术了解一下。 这里就不谈了, 正统道路的学习方法多得是。 我就不一一举例了。
第二种方法, 我以0编程基础来举例。
1:要熟悉C/C++语法, 可以做一些像模像样的小玩意, 比如说控制台下的XX管理系统, 读写文件, 什么银行存取金币系统之类这样的小玩意。 这部分后面就要应用在你的外挂控制台上
如:[知乎专栏](https://zhuanlan.zhihu.com/p/24427205)
2:学习完上面的,我个人建议开始学习socket, 功能大概就要激活CDK,校验CDK的时间, 用长连接。 大概就是生成CDK, 把CDK保存到Server, 然后Client激活CDK要去Server校验, 并且用心跳来保持连接。
这一步后面要应用到 防破解, 收费系统, 还有一些比如说组队, 交易, 邮寄都可以丢到Server上完成, 比如说不同电脑下, 如何让他们同一个大区同一个地图下如何分配组队和交易, 而且还能进一步锻炼你的编程能力。 建议要用非阻塞的异步socket。(用HTTP来做验证的可以忽略这一步)
3: 这个时候可以做点有意思的, 比如说先学会用模拟按键+识图 去做某个游戏的登录。就用LOL来举例子, 可以做LOL的客户端登录。 用模拟按键+鼠标操作, 然后用识图来判断当前在哪个步骤了。 图片识别可以用OpenCv库[Template Matching](//link.zhihu.com/?target=http%3A//docs.opencv.org/2.4/doc/tutorials/imgproc/histograms/template_matching/template_matching.html),然后如果出现验证码, 可以用网上那种打码系统,QQ游戏的验证码挺便宜的, 最多几分钱一次。
如:[VideoCardGuy/AutoLoginByBnsChina](//link.zhihu.com/?target=https%3A//github.com/VideoCardGuy/AutoLoginByBnsChina)
4: 这个时候你可以写一个控制台(Console模式), 保存帐号, 读取帐号, 开始登录。 如何判断到游戏登录完毕, 就登录下一个帐号, 保存登录失败(如密码错误)的日志, 操作完毕的日志。 如何再下一次启动的时候忽略已经成功的帐号。 中间的种种操作, 自己做一遍就知道了。
如:[VideoCardGuy/AutoLoginByBnsChina](//link.zhihu.com/?target=https%3A//github.com/VideoCardGuy/AutoLoginByBnsChina)
5: 这个时候建议把Console模式的控制台改成UI, UI可以用C#来做,也可以用MFC/QT来做, 用哪个语言来做无所谓, 学习一下多线程的操作, 如何刷新数据到UI, 如何从Server查询CDK返回到控制台, 比如说剩余时间对吧.
6:这个时候就开始学习简单的汇编指令, 学习如何使用调试器, 怎么去逆向游戏的人物属性, 把基本的HP,MP,攻击力之类的逆向出来, 然后显示到控制台, 这里需要比较多的API知识, 比如如何注入DLL到游戏, 比如运用指针读取游戏的数据. 这一步做完你已经可以自己写一个UI注入到游戏里面, 显示出人物各种属性,周围怪物,Npc。 你也需要一些基本的数据结构知识,比如链表,二叉树,数组,std::vector,std::string在汇编的表现形式。
7:可以逆向游戏的功能, 找到游戏的明文组包函数, 然后下断后就能断下绝大部分游戏的功能, 然后想办法模拟调用, 你就可以做到吃药, 释放技能,交接任务。 这一步我就不多说了,反正完成了几乎是搞完了。
8: 把所有功能和UI控制台和Server端关联起来。 就是一个完整版的挂了。 下面就是一步一步添加更多的功能了,要考虑用脚本去写主线了,要考虑框架的问题了,要学习如何反反调试,如何多开,防检测,过游戏保护,做资源优化,写导航寻路等等……当你都学完之后,那么恭喜你,你已经成功获得”外挂全能大神”的称号了。













请登录后查看评论内容